HiSecEngine IPS12000 产品文档 拆分License
拆分License
操作步骤
- 登录华为License网站ESDP系统:https://esdp.huawei.com/sdp。
- 在顶部导航栏选择“首页-->授权管理--> 我的授权”,输入“合同号”等条件,单击“查询”。
经常搜索的查询条件,可以保存为搜索模板。

- 单击需要拆分的授权行后的“拆分”。
符合拆分条件的授权,“拆分”按钮为蓝色且可点击;不符合拆分条件的授权,“拆分”按钮为灰色且不可点击。
- 填写“拆分值”,单击“确定”。拆分时可以将数量拆分,也可以将PART项拆分重组。
存在多个拆分组,单击“新增授权拆分组”,一般按照局点进行分组;需要删除该授权拆分组,单击
;数据临时保存,单击“存为草稿”;需要拆分成多个相同条件的授权,请填写拆分组的“份数”。
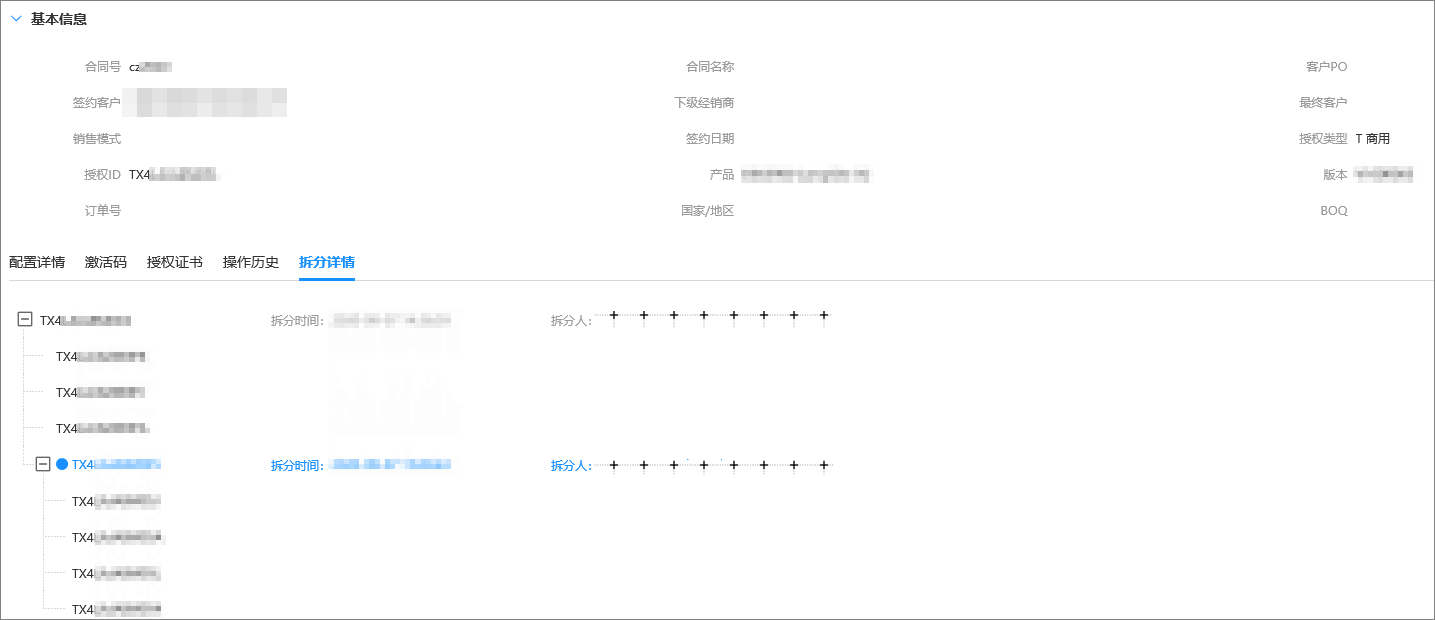
- 点击授权进入授权详情,选择“拆分详情”页签查看拆分结果。

阅读剩余
版权声明:
作者:SE_Gai
链接:https://www.cnesa.cn/8539.html
文章版权归作者所有,未经允许请勿转载。
THE END
阿里云ECS服务器 - 限时特惠活动
云服务器爆款直降90%
新客首单¥68起 | 人人可享99元套餐,续费同价 | u2a指定配置低至2.5折1年,立即选购享更多福利!
新客首单¥68起
人人可享99元套餐
弹性计费
7x24小时售后